Stop Fighting SSIS Deployment & Execution Fires
Get enterprise-grade lifecycle management in days. DILM Suite Bundle starts at $2,952/year. Or book a $2,500 SSIS Lifecycle Advisory and get clarity in 90 minutes. SSIS Framework starts at $990/year and SSIS Catalog Compare starts at $2,290/year.
Buy DILM Suite Bundle Book SSIS Lifecycle Advisory
DILM Suite Bundle
Start scripting your SSIS Catalog now.
Run SSIS like an enterprise application.
Turn DILM elements into governed, deployable enterprise assets.
Get the full lifecycle solution.
![]() |
| (Click here to view full size image) |
SSIS Catalog Compare
Start scripting your SSIS Catalog now.
Start scripting your SSIS Catalog now.
DILM Deployment Utility
Turn DILM elements into governed, deployable enterprise assets.
A utility for executing deployment packages created by other DILM Suite tools.

SSIS Framework
Run SSIS like an enterprise application.

Manage SSIS Framework Applications with SSIS Framework Manager:

Data Integration Lifecycle Management, or DILM, is a practical approach to bringing governance, visibility, deployment confidence, and change control to SSIS.
What is DILM?
Data Integration Lifecycle Management is the discipline of managing data integration like software development.
That includes the practices, tooling, and operational controls required to build, deploy, govern, compare, troubleshoot, and evolve data integration solutions with confidence.
For teams running SQL Server Integration Services in production, DILM means reducing friction across the lifecycle of SSIS solutions, from development through deployment, support, maintenance, and modernization planning.
DILM is not about replacing working systems for the sake of change.
It is about bringing order, visibility, and control to existing enterprise data integration so teams can operate more effectively now and position themselves for future change later.
Why enterprise SSIS needs lifecycle management
Many enterprise SSIS environments are doing important work every day.
They move data, support reporting, feed operational processes, and keep the business running.
But in many organizations, the lifecycle around SSIS remains underdeveloped.
That often leads to familiar challenges:
- Packages that work in development but fail under SQL Agent
- Differences between environments that are difficult to trace
- Limited visibility into what changed between versions
- Manual deployment processes that increase risk
- Framework metadata spread across multiple locations
- Operational dependence on tribal knowledge
- Friction when planning modernization or migration
These are not just development annoyances. They are lifecycle problems.
Common failure points
Change visibility
When a package changes, what changed?
In many SSIS environments, that question is harder to answer than it should be.
Deployment confidence
Deployments often depend on manual steps, environmental assumptions, and institutional memory. That makes production releases more fragile than necessary.
Governance and control
Without consistent lifecycle practices, teams struggle to answer basic governance questions about versioning, deployment readiness, and operational consistency.
Metadata sprawl
Framework and configuration information can become scattered, duplicated, or difficult to understand, especially over time.
Migration unreadiness
Organizations exploring Azure Data Factory, Fabric Data Factory, Databricks, or other modernization paths often discover they do not fully understand the systems they already have.
How DILM helps
DILM brings software development discipline to enterprise data integration.
The DILM approach is designed to help teams:
- improve deployment consistency
- increase confidence in production releases
- gain better visibility into change
- centralize and manage critical metadata
- reduce operational friction
- support governance efforts
- prepare existing SSIS solutions for future modernization
This is the problem space the DILM Suite is built to address.
The DILM Suite
The DILM Suite is a growing collection of tools and supporting practices focused on DevOps, governance, and lifecycle management for SSIS.
Some components are available now.
Others are in active development and documentation.
The goal is straightforward:
Help enterprise teams manage SSIS with more confidence, more visibility, and less friction.
Free tools available now
DILM Suite Manager
A central entry point for working with DILM Suite components.

DILM Deployment Utility
A utility for executing deployment packages created by other DILM Suite tools.

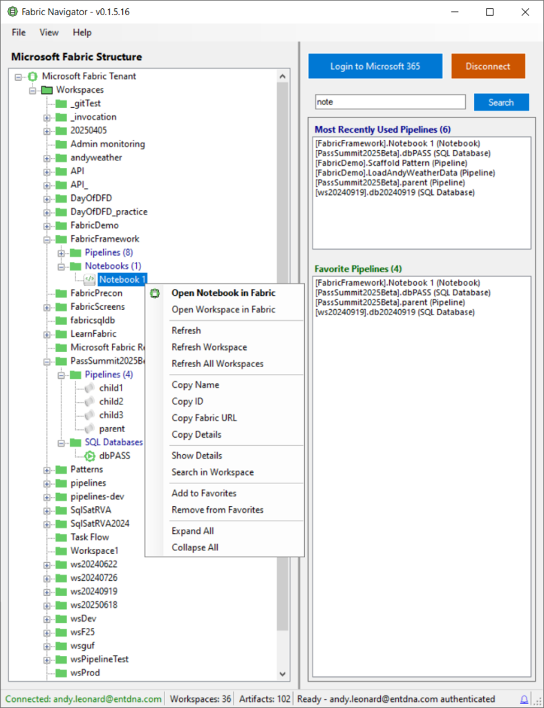
Fabric Navigator
Fabric Navigator simplifies navigation between Fabric Data Factory pipelines, notebooks, and Fabric SQL databases.

SSIS Catalog Browser
A single, unified view of the SSIS Catalog.

These free tools are the first public components of the DILM approach.
Who DILM is for
DILM is designed for:
- enterprise SSIS teams
- data engineers responsible for production workloads
- technical leads and architects
- managers responsible for delivery confidence and governance
- organizations preparing for modernization but not ready to abandon working SSIS systems
If your team relies on SSIS and needs better lifecycle discipline, DILM was built with your reality in mind.
Need expert guidance now?
The SSIS Lifecycle Advisory helps organizations running SSIS in production gain clarity on governance, deployment risk, lifecycle bottlenecks, and modernization readiness.
90-minute session · Written findings memo · Prioritized recommendations
Closing statement
SSIS is not the problem.
The absence of lifecycle management is.
Data Integration Lifecycle Management is about solving that problem in a practical, production-focused way.
Join the Early Access List
Or download the free DILM tools now
Learn more about DILM Integration Circle partners



